Dieser Beitrag über AVA Software ist in gekürzter Fassung unter dem Titel „Smarter ausschreiben“ im Deutschen Architektenblatt 04.2023 erschienen.
Von Marian Behaneck
Verbesserte IFC-Datenübernahmen mit neuen Analyse-, Such- und Filterfunktionen machen die modellorientierte Ausschreibung komfortabler. Eine engere Verknüpfung mit Text- und Preisdatenbanken vereinfacht die LV-Erstellung und Kostenplanung. Zertifizierte Schnittstellen geben mehr Sicherheit beim Datenaustausch.

Compa: Neue Cloud-AVA
„Compa“ ist eine neue, cloudbasierte AVA-Software, die auf Windows- und Mac-Rechnern ohne Installation genutzt werden kann. Vorlagen und vorgegebene Strukturen vereinfachen den Einstieg. Kostenschätzungen können parallel nach DIN 276 und nach Gewerken beziehungsweise Vergabeeinheiten strukturiert werden. LVs werden per E-Mail an interessierte Auftragnehmer verschickt, die Preise für Positionen online abgeben können. Daraus ergibt sich ein übersichtlicher Preisspiegel. GAEB- und PDF-Formate werden ebenso unterstützt wie zum Beispiel eine Zahlungsfunktion für Bauherren, die eine auf tatsächlich bezahlten Rechnungen basierende Kostenverfolgung ermöglicht.

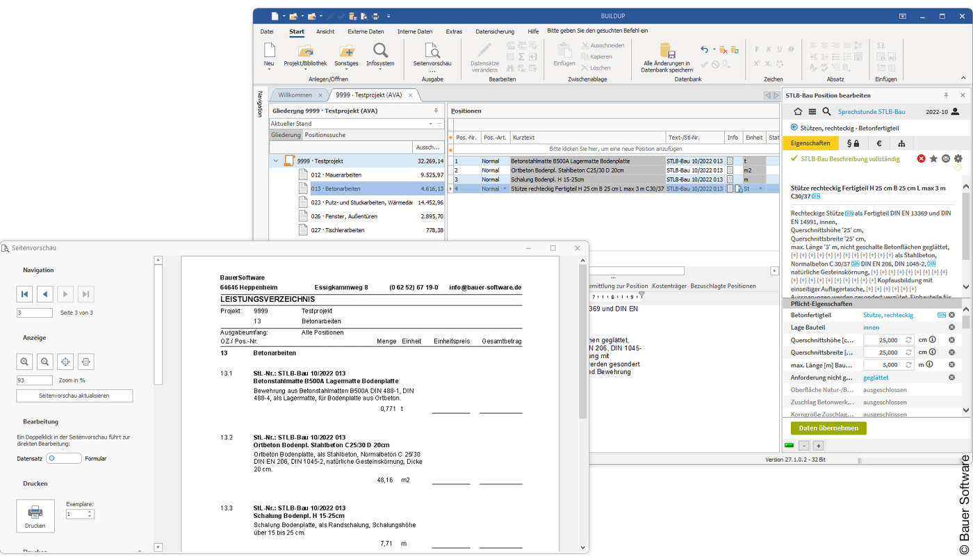
Buildup 27: Engere Datenbankanbindung
„Buildup 27“, von Bauer Software für die Bereiche AVA, Kostenmanagement, Honorarermittlung, Stundenerfassung und -auswertung entwickelt, erhielt eine neue, an Windows 11 orientierte Benutzeroberfläche. Unterstützt werden jetzt auch die aktuellen Text- und Kostendatenbanken STLB-Bau, DBD-BauPreise und DBD-BIM. Texte und Elemente aus der webbasierten Baudatenbank Sirados live können sowohl aus der Anwendung als auch über die Website per Drag und Drop übernommen werden. Auch die kostenpflichtigen Heinze-Stammpositionen können eingefügt werden. Darüber hinaus lassen sich im IFC-Viewer Geschosse wahlweise ein- oder ausschalten und Mengen einfacher filtern.

California X: Digitales Armaturenbrett
Das neue AVA- und Baukostenmanagementsystem „CaliforniaX“ von G&W-Software basiert auf aktuellen Technologien, wie der Cloudnutzung, 4K- und Multimonitor-Unterstützung sowie einer verbesserten Touch-Bedienung. Die Software verfügt über eine moderne Oberfläche und wird wie ein Browser über Tabs und ein digitales „Armaturenbrett“ bedient. Dieses enthält die wichtigsten Projektdaten, die Bürokommunikation sowie aktuelle G&W-Nachrichten und soll Anwendern die Einarbeitung erleichtern. Einzelne Zellen oder ganze Zeilen im Leistungsverzeichnis können zur besseren Übersicht individuell hervorgehoben werden. CaliforniaX ist vollständig abwärtskompatibel zur Datenbank von California.pro, sodass mit dem neuen Programm sofort weitergearbeitet werden kann.

iTWO 2023: Effizientere BIM-Prozesse
„iTWO 2023“ von RIB Software wurde für den Datenaustausch nach GAEB DA XML 3.3 zertifiziert. Mit neuen, parametrisierten Inhalten und einer parametrisierten Preisdatenbank verspricht der Hersteller effizientere BIM-Prozesse, weniger Pflegeaufwand und eine schnellere Preisfindung. Die Parameter einzelner Objekte, wie Fenster- oder Türabmessungen, werden unmittelbar über das BIM-Modell befüllt, alternativ ist auch ein manueller Eintrag möglich. Sämtliche standardisierte Daten für die Bereiche Hochbau, TGA, Tief-, Straßen- und Infrastrukturbau sowie GaLa-Bau stehen durch die Integration der dynamischen Baukostendaten DBD BIM Elements zur Verfügung. E-Learning-Module erleichtern den Einstieg in BIM-Prozesse.

Nevaris Regie: Abrechnung vereinfacht
Der Bausoftwareanbieter Nevaris stellt mit „Nevaris Regie“ eine Erweiterung der AVA-, Kalkulations- und Abrechnungssoftware „Nevaris Build 2023“ vor. Nevaris Regie erleichtert die Bearbeitung und Rechnungsstellung bei Bauaufgaben, für die kein Projekt oder Auftrag mit hinterlegtem LV in Nevaris Build vorhanden ist. Damit soll Anwendern eine schnelle und unkomplizierte Rechnungserstellung ermöglicht werden. Zugleich erhalten Anwender die Möglichkeit, Lieferungen und Leistungen, die keinen direkten Bezug zu Nevaris Build haben, abzurechnen. Außerdem lassen sich kleine Bauaufträge privater Bauherren auf der Basis von Einzelnachweisen einfach und effizient in Rechnung stellen.

Nova AVA: Effektivere Bauzeitenplanung
Nova Building IT hat die Terminplanung der Cloud-Anwendung „AVA BIM 5D“ weiterentwickelt. Terminpläne können jetzt mit LVs verknüpft, LV-Positionen einzelnen Vorgängen zugeordnet und Vorgänge mit Bauteilen und Leistungen aus dem BIM-Modell verbunden werden. Mit der neuen Bauablaufsimulation lassen sich Baufortschritte und Kostenentwicklungen quasi als „Video“ am Gebäudemodell verfolgen. Dabei werden auch Kosten der jeweils fertiggestellten Bauteile für eine grobe Mittelabflussplanung ausgewiesen. Termin- und Bauzeitenpläne können sortiert und dabei beispielsweise Prioritäten vergeben werden. Schnittstellen ermöglichen einen Austausch mit Microsoft Project oder Oracle Primavera. Eine DIN-A4-PDF-Ausgabe wird ebenso unterstützt.

Orca AVA 25: Mehr Filteroptionen
Die aktuelle Version „Orca AVA 25“ von Orca Software ermöglicht bei der IFC-Übernahme eine schnellere Mengen-Auswahl und -Selektion – entweder über die Suche nach einem Begriff oder nach IFC-Spezifikationen. Eine neue Filteroption selektiert gleichartige Bauteile oder Räume und zeigt sie übersichtlich an, was insbesondere komplexe Strukturen und große IFC-Dateien transparenter macht. Filter-Ergebnisse passen sich an den aktuellen Stand des BIM-Modells automatisch an. Aus der Textdatenbank Ausschreiben.de übernommene LV-Texte und Preise können in jeder Projektphase überprüft werden. Vorlagen mit typischen Inhalten, Informationen oder Strukturen machen die Anlage neuer Projekte komfortabler. Der Datenaustausch wird durch die neuen Importschnittstellen GAEB XML X50 und X51 erweitert.

Sidoun Globe: Neue Schnittstellen
Kürzlich wurde von Sidoun die Programmierschnittstelle API zwischen der AVA-Software „Sidoun Globe“ und der Prüf- und Auswertungssoftware „Thinkproject Desite BIM“ realisiert. Damit können auch IFC-Daten und große Datenvolumen über das Gebäudemodell sichtbar gemacht und in die AVA-Software eingelesen und verarbeitet werden. Bereits 2022 wurden Sidoun Globe und die BIM-Autorensoftware „Autodesk Revit“ softwaretechnisch miteinander verknüpft und eine bidirektionale Verzahnung einer AVA- mit einer BIM/CAD-Software realisiert. Mit der neuen Funktion „Arbeitskalkulation“ werden laufende Kosten erfasst und dokumentiert

Architext Pallas: Mehr Module verfügbar
Die neue Version „Architext Pallas 5.6“ von Architext Software wurde in der digitalen Dokumentenmappe um neue Filterfunktionen für Projekte und LV-Dokumente erweitert. Im Modul „AKVS“ können Kostenberechnungen von Straßenbaumaßnahmen jetzt nach Excel exportiert werden. Werte der Mengenvorermittlung lassen sich bei der Übernahme auf 1.000er Stellen, respektive generell alle Werte auf eine gewählte Stellenzahl runden. Im Modul „Abrechnung“ wurde die grafische Darstellung der Leistungsstände optimiert. Das Ausschreibungs-Modul wurde beim Variieren von Einheitspreisen um eine Option zur Übernahme des Mittelpreises erweitert.

Avaplan 2023: Auch für Mac mit ARM-Prozessoren
„Avaplan 2023“ von Avaplan Software verfügt über eine erweiterte LV-Prüffunktion, die frühzeitig auf Fehler oder notwendige Einstellungen in Leistungsverzeichnissen hinweist und damit den Datenaustausch optimiert. Zusätzlich wurde der Import von GAEB-X31- und D11-Dateien in der Rechnungsprüfung um weitere Funktionen erweitert. Außerdem können jetzt auch GAEB-Dateien im Format X89 importiert und weiterverarbeitet werden. Geprüfte Rechnungen können im kompakten PDF- und RTF-Format Bauherren übergeben werden. Mit Windows on ARM und einer Virtualisierungssoftware ist die neue Version auch auf Mac-Rechnern mit neuen ARM-Prozessoren lauffähig.

AVA.relax 8: zertifizierter Datenaustausch
Kürzlich wurde „AVA.relax 8“ von Cosoba für den Datenaustauschstandard GAEB XML 3.2 und 3.3 zertifiziert. Ferner erhält es das neue Gütesiegel 2023 von Dr. Schiller und Partner für die Text- und Preisdatenbanken STLB-Bau, die DBD BauPreise sowie DBD-BIM. Schnittstellen wie Sirados, Heinze, ÖNORM, STLB, DATANORM etc. wurden teilweise aktualisiert. Eine X-Rechnung-Schnittstelle für Rechnungsdaten-Austausch und ein Import des Regionalleistungskataloges Bayern sind ebenso neu. Eine erweiterte Zeitwertermittlung inklusive Alterswertminderung unterstützt Gutachter für Bauschäden. Neben AVA-Funktionen verfügt die Software auch über ein Bautagebuch mit mobiler App, ein visuelles Bauzeitenmanagement und eine IFC-Mengenermittlung.

Avanti: Bessere Datenbanknutzung
Bei der AVA- und Kostenmanagement-Software „Avanti 2022“ von Softtech wurde die Nutzung aktueller Datenbanken wie Heinze Ausschreibungstexte online, STLB-Bau oder DBD-BIM optimiert. Auch eine Zusammenarbeit mit Projektpartnern in einer Web-Plattform ist jetzt technisch möglich. Ein erweiterter Texteditor ermöglicht eine vereinfachte Ergänzung von Bietertexten. Neu ist außerdem ein Datenaustausch mit DBD-BIM Elements: Bauteile aus BIM-fähigen CAD-Programmen können jetzt automatisiert und inklusive einer Mengenverknüpfung in Avanti abgelegt werden. Auch Mengen aus der aktuellen Version von Autodesk Revit lassen sich mit einem neuen Plugin direkt einlesen und auswerten. softtech.de

Bechmann BIM und AVA: Mehr Transparenz
Spezifische Bauteil- und Materialeigenschaften können in der Mengen- und Kostenermittlung „BIM 2023“ von Bechmann eindeutig zugeordnet werden. Das sorgt für mehr Transparenz und verhindert, dass Bauteilinformationen bei der IFC-Übergabe verloren gehen. Neben einer Nummerierung nach Vergabeeinheiten und Leistungsbereichen sind zusätzlich individuelle Nummerierungen möglich. Außerdem lassen sich nachträglich Kosteninformationen in andere Projekte übertragen. Bechmann AVA prüft zudem, ob alle aus STLB Bau übernommene Positionen vollständig sind, sodass offene oder ungeklärte Eigenschaften nachgetragen werden können. Die aktuelle Version erhielt zudem eine GAEB-Zertifizierung für das Datenformat GAEB DA XML 3.3.
Marian Behaneck ist freier Fachjournalist in Jockgrim (Pfalz)